Remove Video Watermarks

Watermarked Video RM v1.0
anonymist
6 months ago

workflow that either :

  1. lets you draw a mask to video based off the first frame

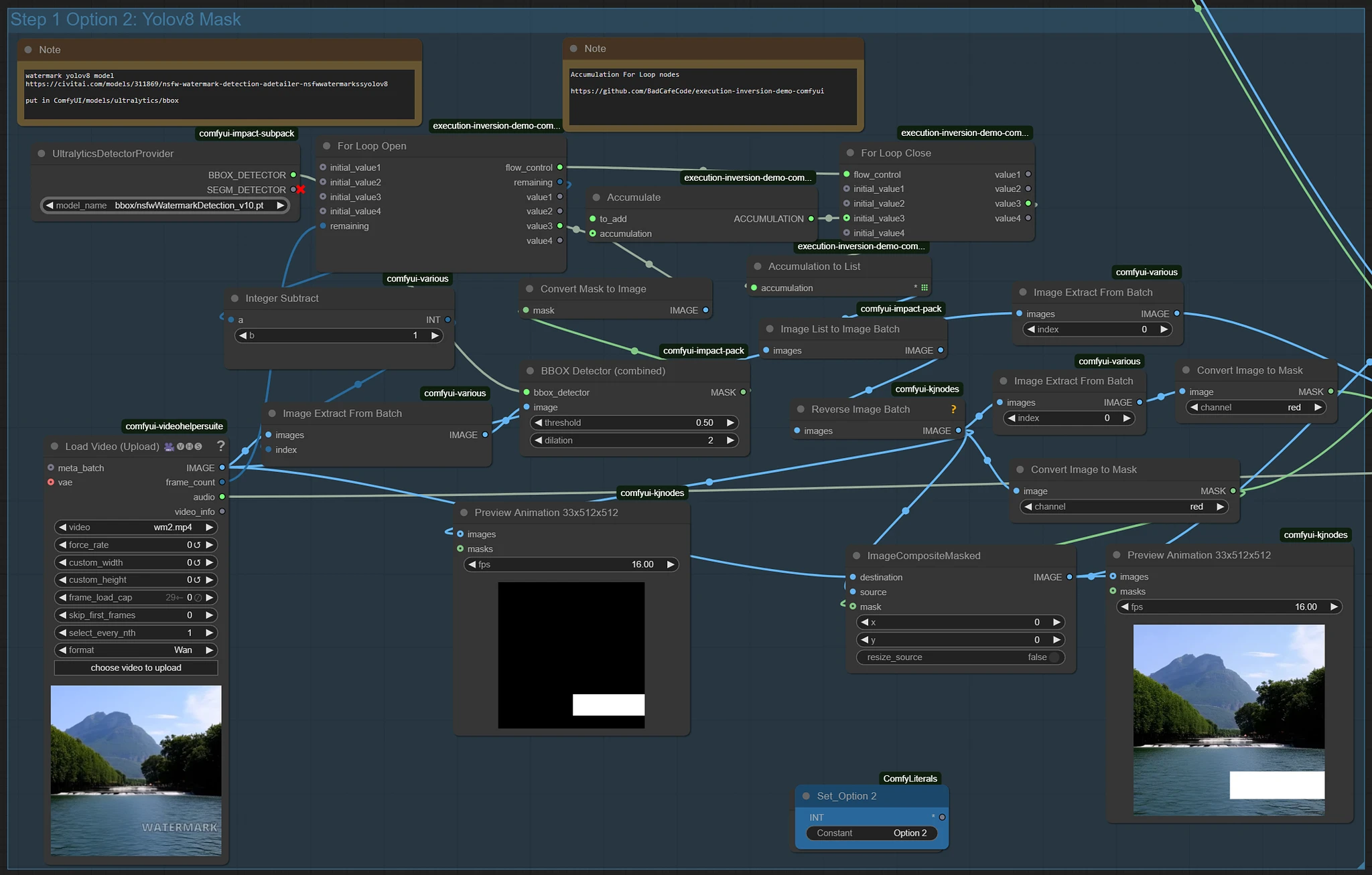
  2. or detects a watermark and creates a mask with YOLOv8 bounding box for each frame

V2 uses SD 1.5 + VACE + WAN to inpaint over it

V1 uses Flux + VACE + WAN to inpaint over it

  • do a run of only step 1 (use option 1 or option 2) to get the masks

  • then toggle to the step 1 option you selected in the intermediary step

  • then enable steps 1-2 and get a good inpaining

  • then enable with steps 1,2 and 3 and run

used yolov8 model
https://civitai.com/models/311869?modelVersionId=350003
accumulating for loop node
https://github.com/BadCafeCode/execution-inversion-demo-comfyui

Read more...
Download (13.6 KB) Download available on desktop only

Popularity

160 ~10

Info

Base model: Other

Latest version (Watermarked Video RM v1.0): 1 File

To download these files, please visit this page from a desktop computer.

3 Versions

πŸ˜₯ There are no Remove Video Watermarks Watermarked Video RM v1.0 prompts yet!

Go ahead and upload yours!

No results

Your query returned no results – please try removing some filters or trying a different term.