Wan 2.2 T2V and I2V Fast 4 Step Workflows

v1.0
nelwyn2541
about 2 months ago

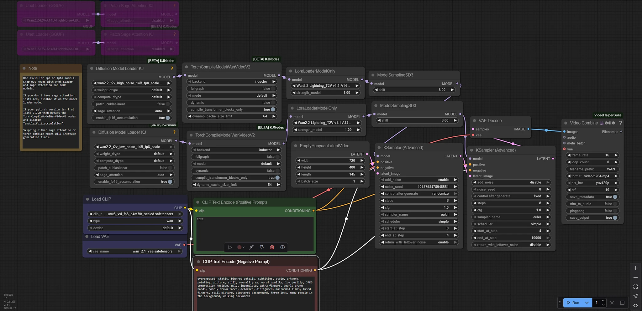
Here are my workflows for Wan 2.2 using the base models. You can swap out the first nodes for the bypassed ones if using GGUF models. If you don't use sage attention or torch compile nodes, the generation will be much slower. All required files can be found on Huggingface.

The lightning loras are the key to the low number of steps. It's like the CausVid loras, but next level. Make sure to get the high and low versions of them and put the appropriate T2V and I2V ones into each workflow.

You can go down to 4 steps total by changing it to 2 steps each and setting the end_at_step and start_at_step to 2, but the quality will be lower. Make sure to keep CFG at 1.0 or the video will look weird.

Read more...
Download (7.85 KB) Download available on desktop only

Popularity

70 ~10

Info

Base model: Wan Video 14B t2v

Latest version (v1.0): 1 File

To download these files, please visit this page from a desktop computer.

1 Version

πŸ˜₯ There are no Wan 2.2 T2V and I2V Fast 4 Step Workflows v1.0 prompts yet!

Go ahead and upload yours!

No results

Your query returned no results – please try removing some filters or trying a different term.