Instant LoRA

Original Revamp + Files ❌
12 months ago

Instant LoRA

Legacy Lore (for the Original Revamp Version):

Original Concept by AloeVera_Purple(No longer on CivitAI, good luck wherever the winds of change may take you!)

In the words of its original creator: "This workflow will take your input images, distribute them into the two different IPAdapter models, [Edit: Only one for Flux.1 because there is no Face IPAdapter yet that works on Flux.] with different timesteps (distribution in time basically), and shift your results, like a LORA would... but in this case, you don't have to train anything. It has likeness scores up to 95%. + With the right settings, it can be incredibly accurate. Unfortunately, there are no "Golden" settings that work for all. You'll have to tweak things a little bit, up and down. See what works best for you."

Information:

From now on all information pertaining to the versions can be found in the version history section at the right side of the screen (Just below the download section). This will contain a list of changes and/or Installation Steps for the Workflow and the Files (If you downloaded those).

How to use:

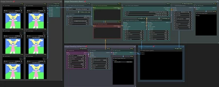
The general usage of the workflow is pretty simple. Just add up to 6 images of your choice to the Image Loaders (Bypass the ones you want to leave empty), type up your prompt and send it to "Generate". The IPAdapter will combine the Images into a makeshift LoRA and use the style and overall color scheme on the new generation.

  • The Batch Maker Node scales with additional Images so feel free to add as many as you want. Keep in mind that more Images means longer wait time for IPAdapter to process the images into the Makeshift LoRA.

Works in Progress and Suggestions

  • Adding a Weight or Ratio system to the Images so you can choose how much it'll influence the generated picture.
    ~ Suggested by angrysky

    • Found Issue: While it is possible to tie weight markers to each image this will at the moment require the Batch Loader to be turned into a Model > Model Feed system and for Flux.1 this will result into an extreme long generation time even on higher end Consumer GPUs. (I will do some more research but at the moment while possible the extended generation time makes this practically non-viable.)

Read more...
Download (4.05 GB) Download available on desktop only

Popularity

1k ~10

Info

Base model: Other

Latest version (Original Revamp + Files ❌): 1 File

To download these files, please visit this page from a desktop computer.

About this version: Original Revamp + Files ❌

Revamp Info:

Greetings everyone, quick word as to the why I created and uploaded this. Recently IPAdapter's Developers released v2 material and it broke some of AloeVera's original nodes. I took it upon myself to patch up and while I was at it implement newer files to his/her Workflow. So, it's up-to-date and working better than ever.

Changes:

  • Better Batch Loader

    • It now allows for easy addition of more pictures should you want to do that

  • Upgraded Nodes from some of the permanent Broken ones

    • In AloeVera's latest Workflow this pertains to the Adapter#1 and Adapter#2 Nodes. (These have been replaced with Advanced Nodes that came with the Updates)

  • File Updates

    • clip_vision_1.5.safetensors --> CLIP-ViT-H-14-laion2B-s32B-b79K.safetensors

    • ip-adapter-plus_sd15.bin --> Latest Update

    • ip-adapter-plus-face_sd15.bin --> Latest Update

  • File Additions

    • Added ip-adapter-plus_sdxl_vit-h.bin --> SDXL Specific Compatibility

    • Added ip-adapter-plus-face_sdxl_vit-h.bin --> SDXL Specific Compatibility

Setup:

  • Install ComfyUI Manager by ltdrdata ( https://github.com/ltdrdata/ComfyUI-Manager )

    • This will make sure you can easily install the missing nodes you'll need for this Workflow to function.

  • Download the *.zip file containing the Workflow and all the extra files you'll need.

  • Launch ComfyUI and Load the Workflow

  • Use Manager to install the Missing Nodes and then restart ComfyUI (there should be no Red Colored Nodes after this step)

  • Put the Extra Files into the Correct Folders

    • CLIP-ViT-H-14-laion2B-s32B-b79K.safetensors --> Copy this into your ComfyUI\models\clip_vision Folder

    • The 4 *.bin Files --> Copy these into your ComfyUI\models\ipadapter Folder

      • If at this point you don't have these folders in the Model folder it's perfectly okay to create them.

6 Versions

πŸ˜₯ There are no Instant LoRA Original Revamp + Files ❌ prompts yet!

Go ahead and upload yours!

No results

Your query returned no results – please try removing some filters or trying a different term.